HOTS - Redesign

RealPage Hands-on Training System

The Hands-on Training System at RealPage offers clients an easy way to train their users through customizable courses and live demos. Developed over 20 years ago, the application required a major refresh; I lead the design work alongside the product owners and business analysts.

application.png

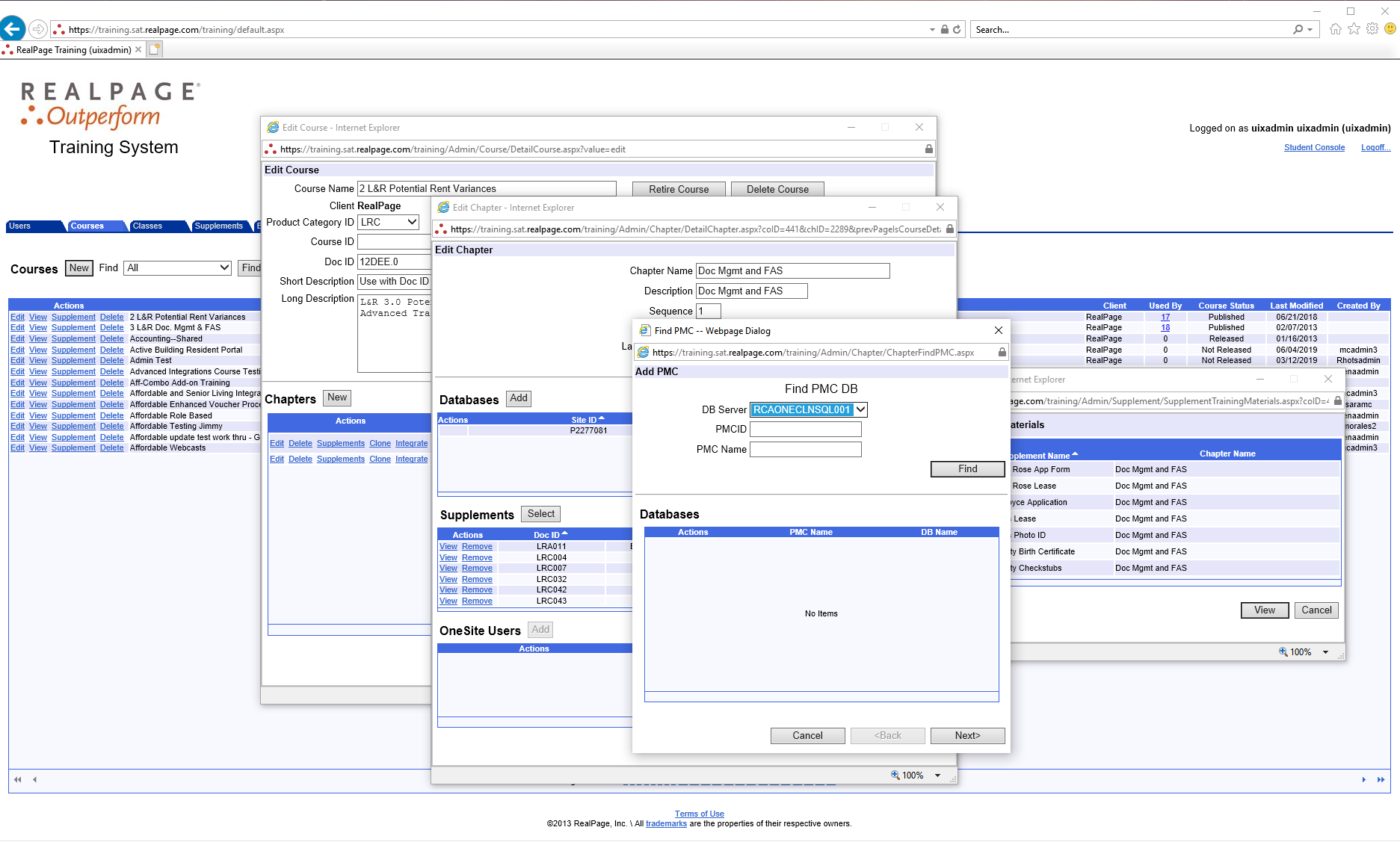
Windows everywhere

There was no visual hierarchy within the application, often causing the user to lose track of where they were. The experience was so disjointed, every task prompted a new window to complete the action.

notes.jpg

Planning

Planning started with a brainstorm session with the product team where we established the high-level requirements and must-have features.

brainstorm.jpg

No more pop-ups

To end the cycle of endless pop-ups, I consolidated and grouped windows into tabs and created summary pages that allow users to view full details at once.

Asides

In the original iteration, the edit and read-only views were indistinguishable, causing confusion and frustration. To fix this, I implemented asides to create a consistent, mobile-friendly pattern for editing.

Eliminating the clutter

I also utilized asides to provide users with the ability to upload supplemental learning materials directly to the course they were viewing, improving upon the old application where it was less intuitive and disjointed.